新闻中心 - 正文
如果没有信息安全的保障,何谈业务有所增长? 2019-08-08 11:29
随着大数据时代的到来,使得互联网走到了一个奇点,在大数据时代,有两件事情不可避免,其一是现在用户产生的数据都会存在云端,都会存在各个厂商的服务器上。其二是数据采集能力更强大,采集范围更广阔。
现在不仅有移动互联网,未来还会有物联网、车联网,会有更多的智能设备,这些硬件普及之后,你会发现用户使用这些设备产生的数据规模将是空前的。
对面如此大规模的数据,IT安全架构的建立显得及其重要。在这个IT架构中,涉及网络部署、数据容灾备份、日常运维……
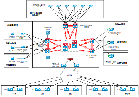
网络部署,一个企业的IT总是从计划和部署开始,而专业、有效的IT部署能够让企业赢在起跑线上,对企业后期运维十分有利。唐合易成致力于通过网络与安全、有线与无线、网络和计算存储等各种技术的协同,能为企业客户搭建覆盖办公区、分支,到广域互联,以及数据中心的一体化基础网络平台。

备份关系数据的安全,容灾关心业务应用的安全,我们可以把备份称作是“数据保护”,而容灾称作“业务应用保护”。唐合易成在容灾备份方面有多年服务经验,我们将根据客户的具体业务要求,设置具体的灾备方式:

日常运维,庞大数据运行规模、繁多的管理层级、复杂的网络技术应用,使得IT系统使用风险大大提高,因此对于IT运维服务的时效性要求极高。7x24小时是我们的承诺:


希望可以应对目前IT安全面临的所有挑战,用专业的人做专业的事情,解决IT架构催生的各种复杂问题,保护您企业的数据和业务关键应用,提升您企业的信任度和品牌美誉度。我们所做的一切都是为了提高您企业的核心竞争力。
现在不仅有移动互联网,未来还会有物联网、车联网,会有更多的智能设备,这些硬件普及之后,你会发现用户使用这些设备产生的数据规模将是空前的。
对面如此大规模的数据,IT安全架构的建立显得及其重要。在这个IT架构中,涉及网络部署、数据容灾备份、日常运维……
网络部署,一个企业的IT总是从计划和部署开始,而专业、有效的IT部署能够让企业赢在起跑线上,对企业后期运维十分有利。唐合易成致力于通过网络与安全、有线与无线、网络和计算存储等各种技术的协同,能为企业客户搭建覆盖办公区、分支,到广域互联,以及数据中心的一体化基础网络平台。

备份关系数据的安全,容灾关心业务应用的安全,我们可以把备份称作是“数据保护”,而容灾称作“业务应用保护”。唐合易成在容灾备份方面有多年服务经验,我们将根据客户的具体业务要求,设置具体的灾备方式:

日常运维,庞大数据运行规模、繁多的管理层级、复杂的网络技术应用,使得IT系统使用风险大大提高,因此对于IT运维服务的时效性要求极高。7x24小时是我们的承诺:


希望可以应对目前IT安全面临的所有挑战,用专业的人做专业的事情,解决IT架构催生的各种复杂问题,保护您企业的数据和业务关键应用,提升您企业的信任度和品牌美誉度。我们所做的一切都是为了提高您企业的核心竞争力。
上一篇:不止是网络病毒才叫IT风险
下一篇:唐合易成单次运维业务介绍

电话:400-6296-001
网址:www.tanghop.com
邮箱:support@tanghop.com
地址:北京市昌平区新飞达电子科技工业发展中心
京公网安备11011402012845号